Datana APC

Программный комплекс, предназначенный для разработки и внедрения систем усовершенствованного управления технологическими процессами (СУУТП).

Включено в Реестр Российского ПО.

© Все исключительные права на программу Datana APС принадлежат ООО “Датана”.


Пользователю предоставляется простая (неисключительная) лицензия на использование программы в соответствии с условиями лицензионного договора.

Автопилоты для промышленности
Эффекты за счет стабилизации
  • Рост производительности – до 4%
  • Снижение расхода ресурсов – до 10%
  • Стабилизация качества – до 50%
В основе Datana APC лежит принцип многопараметрического управления с использованием прогнозных моделей (Model Predictive Control, MPC).
Адаптируется к широкому классу промышленных установок на производствах непрерывного цикла в химической, горнообогатительной промышленности, предприятиях нефтепереработки и нефтехимии.

Продукт разработан при поддержке Фонда содействия инновациям.

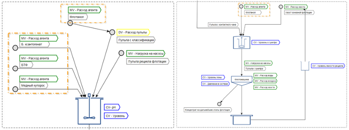
примеры контуров для охвата системой управления

преимущества Datana APC
Скорость
Автоматическая идентификация динамических прогнозных моделей по историческим данным
No-code
Гибкая настройка критериев управления и оптимизации без участия разработчиков
Платформенность
Возможность интеграции комплексных СУУТП решений в промышленную платформу и с моделями других производителей
Самоадаптация
Автоматическая корректировка передаточных функций при изменении техпроцесса
как мы работаем
Этап 1 (Эскизный проект)
  • Сбор и анализ исходных данных, подготовка программы обследования
  • Диагностика-обследование на площадке, оценка качества работы существующих ПИД-регуляторов
  • Проработка оптимизационных задач и структуры MPC-контроллеров
  • Разработка предварительной стратегии управления
  • Формирование требований к оборудованию и ПО, разработка ТЗ
  • Расчет гарантированного экономического эффекта
  • Разработка технико-экономического обоснования (ТЭО)
  • Разработка ТКП на Этапы 2 и 3
Этап 2 (Внедрение)
  • Поставка, шеф-монтаж и подключение оборудования (ОТО, СМР)
  • Активные испытания: настройка ПИД-регуляторов, проведение основных пошаговых тестов (сбор данных для моделей)
  • Корректировка стратегии по результатам тестов
  • Детальное проектирование: разработка математических моделей, системно-интеграционных решений, создание Техно-рабочего проекта (ТРП)
  • Заводские приёмочные испытания (ЗПИ), корректировка моделей
  • Разработка модуля мониторинга, подготовка ТРП (1 и 2 части)
  • Развертывание серверов СУУТП
  • Проведение опытно-промышленной эксплуатации
Этап 3 (Ввод в эксплуатацию)
  • Системно-интеграционные испытания, пуско-наладочные работы (ПНР)
  • Обучение (тренинг) операторов
  • Предварительные испытания по утверждённой программе
  • Опытная эксплуатация (ОЭ) – сбор статистики, устранение замечаний
  • Расчёт фактического экономического эффекта, подготовка отчёта по ОЭ
  • Передача системы в промышленную эксплуатацию (ПЭ)
Руководство пользователя
Скачать >>
Функциональные характеристики
Скачать >>
Инструкция по установке и эксплуатации
Скачать >>
Описание процессов поддержания жизненного цикла
Скачать >>
Datana APC
Референс: внедрение СУУТП на Медном заводе
экономический эффект более 60 млн руб в месяц

Поддержано Фондом содействия инноваций в рамках федерального проекта "Отечественные решения"
национального проекта "Экономика данных и цифровая трансформация государства
ООО “Датана”
ИНН 9717079152
info@datana.ru
127018, Москва, ул. Полковая, д.3
Разработка компьютерного программного обеспечения — 62.01
Коды видов деятельности в области информационных технологий - 1.01, 1.03, 1.07, 2.01, 3.01, 8.01, 10.01.